Salve Salve Pessoal!
O anti-affinity group ou grupo anti-afinidade especifica que máquinas virtuais nunca devem ser executadas no mesmo servidor Oracle VM. Um grupo anti-afinidade aplica-se a todos os servidores em um pool de servidores.
Configuramos grupos anti-afinidade quando queremos redundância ou balanceamento de carga de aplicativos específicos em nosso ambiente por exemplo.
Para configurar um grupo anti-afinidade siga os passos abaixo.
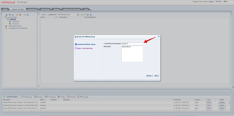
Clique na aba Servers and VMs e selecione o Pool de Servidores, em Perspective selecione Anti-Affinity Group, clique em adicionar.
Digite um nome para o grupo e uma descrição.
Selecione os servidores que farão parte do grupo e clique em Finish.
Pronto, o grupo é criado com sucesso, como mostra a imagem abaixo.
Algumas regras :(
Lembre-se de que as vms que farão parte desse grupo devem já devem estar em servidores diferentes.
Caso as vms estejam no mesmo servidor, o grupo anti-afinidade será criado, porém só será inserido apenas uma vm ao grupo, podemos migrar a vm que não foi inserida de servidor e posteriormente adiciona-la ao grupo.
As vms que fizerem parte do mesmo grupo não podem ser migradas para um servidor que já tenha uma vm do grupo.
Em caso de falha do servidor físico, se a vm estiver com HA habilitado, a regra acima é ignorada e a vm que estava no servidor com falha será iniciado no outro servidor, mesmo tendo uma vm do mesmo grupo.
Espero que tenham gostado, até a próxima :D





