Salve Salve Pessoal!
Estou atualizando o meu homelab para a nova versão do ESXi (6.5) que foi disponibilizada a poucos dias para download. Dessa forma resolvi fazer um post sobre a instalação da mesma, na verdade não mudou em nada a instalação, os passos a seguir são os mesmos que a versão 6.0, mas como nunca fiz um post com os passos de instalação, resolvi fazer esse ;)
Os requisitos de hardware mínimo para instalação do ESXi continuam o mesmo, podemos verificar no link abaixo:
Então, vamos ao que interessa :D
Inicie o servidor ou VM pelo CD e escolha a opção de boot pela ISO do ESXi.
Espere carregar todos os módulos.
Na tela de boas vindas tecle ENTER para continuar.
Aceite a licença de uso teclando F11.
Selecione o disco onde vai ser instalado o sistema e tecle ENTER.
Selecione o layout do teclado que deseja usar e tecle ENTER.
Insira a senha que deseja usar e tecle ENTER.
Tecle F11 para começar a instalar o ESXi.
O ESXi começa a ser instalado :D

Após o sistema reiniciar, ele irá pegar um endereço IP dinamicamente caso a sua rede possua um servidor DHCP. Caso não tenha um servidor DHCP nós podemos configurar o endereço IP manualmente, mas isso faremos no próximo post ;)
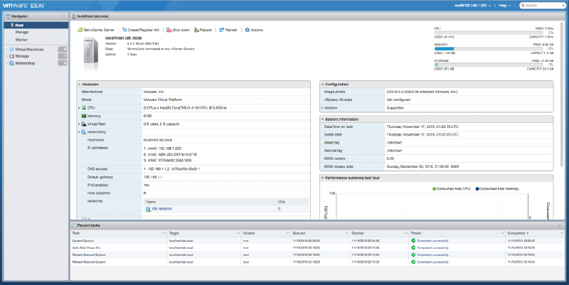
Depois que tiver com o endereço IP, podemos acessar o nosso ESXi direto pelo navegado. Para acessar o servidor via navegador, insira o seguinte endereço, troque pelo seu IP.
http://IP_DO_SERVIDOR/ui
Pronto, servidor pronto para usar :D
Espero que tenham gostado.
No próximo post vou mostrar como configurarmos a DCUI e suas opções.
Até a próxima :D












